
PowerProps 是一个 Blender 插件,它通过管理和应用自定义属性和功能来帮助您创建更智能、更有意义的对象。将所有重要属性存储在对象本身上。将自定义属性、值和驱动程序批量添加、删除和复制到其他对象。您甚至可以选择仅将值复制到具有该属性的对象,而忽略其他对象。通过匹配属性和值快速选择对象。创建预加载的材质节点以基于每个对象控制材质属性。右键单击以创建与具有自定义属性的驱动器属性的连接。
功能特点

- 将所有有用的属性放在一个地方。
- 批量添加、删除和复制自定义属性或值。您甚至可以选择仅将 复制到具有该属性的对象。
- 通过匹配属性和值来选择对象。
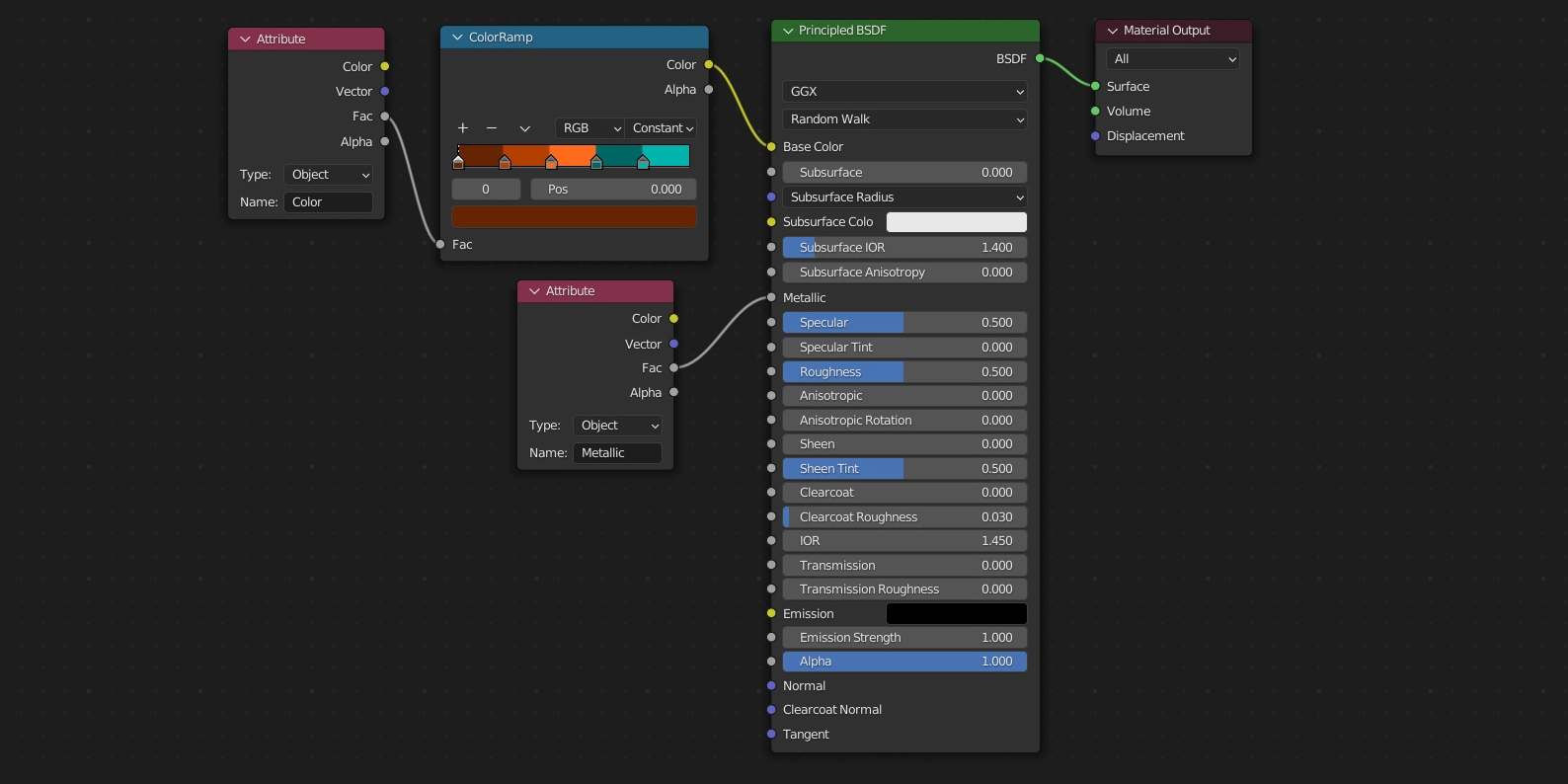
- 创建预加载的材质节点以基于每个对象控制材质属性。
- 快速创建连接以使用自定义属性的驱动器属性。
安装说明
在顶部菜单编辑(Edit)-偏好设置(Preference)-插件(Add-ons)-安装(Install),弹窗里选择对应的版本zip安装
如需安装服务,请先购买《软件代装》服务后,私信站长,站长将远程为你服务。




就服你
装装逼
点赞是不可能点赞的
老哥 我想..
支持一下
6666